Skip to content

Latest commit

 

History

History
 
 

Folders and files

NameName
Last commit message
Last commit date

parent directory

..
 
 
 
 
 
 
 
 

README.md

layout pattern
title Iterator
folder iterator
permalink /patterns/iterator/
categories Behavioral
tags
Java
Difficulty-Beginner
Gang Of Four

Also known as

Cursor

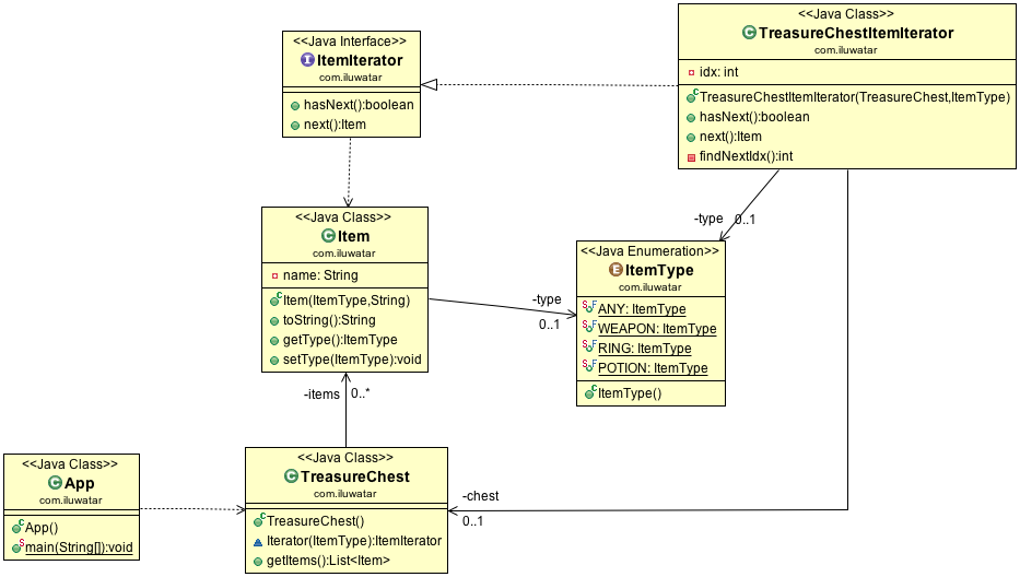
Intent

Provide a way to access the elements of an aggregate object sequentially without exposing its underlying representation.

alt text

Applicability

Use the Iterator pattern

  • to access an aggregate object's contents without exposing its internal representation
  • to support multiple traversals of aggregate objects
  • to provide a uniform interface for traversing different aggregate structures

Real world examples

Credits